Jump to content

Marvel Contest of Champions help Crack/ASLR/debug


Go to solution Solved by miseaujeu,

13 posts in this topic

Recommended Posts

Posted

Hardware: iPhone 5 & Win7 remote debugging.

iOS: 8.4

Jailbreak: TaiG 8.1.3 - 8.x Untether

 

With the release of Marvel Contest of Champions 5.1.0 ( and the subsequent 5.1.1 )  I'm no longer able to crack a viable copy.

https://itunes.apple.com/us/app/marvel-contest-of-champions/id896112560?mt=8

 

When I run Clutch ( 1.4.7 git-3 ) I get the following output:

 root# Clutch marvelbattle
DEBUG | Localization.m:70 | preferred lang: (
    en
)
2015-11-19 18:55:55.609 Clutch[1728:72803] checking localization cache
You're using a Clutch development build, checking for updates..
Your version of Clutch is up to date!
Clutch 1.4.7 (git-3)
---------------------------------
is iOS 8 application listing method brah
DEBUG | Preferences.m:42 | preferences_location: /etc/clutch.conf
DEBUG | Preferences.m:43 | {
    CheckMetadata = YES;
    CompressionLevel = "-1";
    CrackerName = Miseaujeu;
    CreditFile = NO;
    MetadataEmail = "[email protected]";
    RemoveMetadata = NO;
    UseNativeZip = YES;
}
DEBUG | main.m:609 | app to crack {
    ApplicationBasename = "marvelbattle.app";
    ApplicationBundleID = "com.kabam.marvelbattle";
    ApplicationContainer = "/var/mobile/Containers/Bundle/Application/C1829FD3-15A4-4DCD-A398-3CEBF3963DAA/";
    ApplicationDirectory = "marvelbattle.app";
    ApplicationDisplayName = Champions;
    ApplicationExecutableName = marvelbattle;
    ApplicationName = marvelbattle;
    ApplicationVersion = 99500;
    Framework = 0;
    MinimumOSVersion = "7.0";
    PlugIn = 0;
    RealUniqueID = "C1829FD3-15A4-4DCD-A398-3CEBF3963DAA";
}
Cracking marvelbattle...
DEBUG | Cracker.m:80 | ------Prepairing from Installed App------
DEBUG | Cracker.m:92 | Temporary Directory: /tmp/clutch_3PrQxBcr/Payload/marvelbattle.app
Creating working directory...
DEBUG | Cracker.m:103 | Temporary Binary Path: /tmp/clutch_3PrQxBcr/Payload/marvelbattle.app/marvelbattle
DEBUG | Cracker.m:111 | Binary Path: /var/mobile/Containers/Bundle/Application/C1829FD3-15A4-4DCD-A398-3CEBF3963DAA/marvelbattle.app/marvelbattle
DEBUG | Cracker.m:113 | -------End Prepairing Installed App-----
DEBUG | Cracker.m:120 | ------Generating Paths------
DEBUG | Cracker.m:139 | /User/Documents/Cracked/Champions-v99500-Miseaujeu-(Clutch-1.4.7).ipa
DEBUG | Cracker.m:141 | ------End Generating Paths-----
DEBUG | Cracker.m:150 | ------Executing crack------
2015-11-19 18:55:55.861 Clutch[1728:72803] created IPAPAth /User/Documents/Cracked/Champions-v99500-Miseaujeu-(Clutch-1.4.7).ipa
DEBUG | Cracker.m:165 | ------Crack Operation------
DEBUG | Cracker.m:167 | beginning crack operation
DEBUG | Binary.m:396 | attempting to crack binary to file! finalpath /tmp/clutch_3PrQxBcr/Payload/marvelbattle.app/marvelbattle
DEBUG | Binary.m:397 | DEBUG: binary path /var/mobile/Containers/Bundle/Application/C1829FD3-15A4-4DCD-A398-3CEBF3963DAA/marvelbattle.app/marvelbattle
DEBUG | Cracker.m:253 | ------Zip Operation------
DEBUG | Cracker.m:254 | beginning zip operation
DEBUG | Cracker.m:258 | using native zip
DEBUG | Binary.m:415 | basedir ok
Performing initial analysis...
DEBUG | Binary.m:423 | open ok
DEBUG | Binary.m:440 | local arch - armv7s
DEBUG | Binary.m:543 | FAT binary detected
DEBUG | Binary.m:545 | nfat_arch 2
DEBUG | Binary.m:556 | arch arch subtype 201326592
DEBUG | Binary.m:551 | 64bit arch detected!
DEBUG | Binary.m:566 | currently cracking arch 9
DEBUG | Binary.m:614 | arch compatible with device, but swap
DEBUG | Binary.m:134 | ##### STRIPPING ARCH #####
DEBUG | Binary.m:139 | lipo path /var/mobile/Containers/Bundle/Application/C1829FD3-15A4-4DCD-A398-3CEBF3963DAA/marvelbattle.app/marvelbattle_arm9_lwork
DEBUG | Binary.m:161 | found arch to keep 9! Storing it
DEBUG | Binary.m:189 | blanking arch! 0
DEBUG | Binary.m:194 | changing nfat_arch
DEBUG | Binary.m:198 | number of architectures 1
DEBUG | Binary.m:203 | Wrote new header to binary!
DEBUG | Binary.m:207 | copying sc_info files!
2015-11-19 18:56:01.021 Clutch[1728:72809] sinf file yo /var/mobile/Containers/Bundle/Application/C1829FD3-15A4-4DCD-A398-3CEBF3963DAA/marvelbattle.app/SC_Info/marvelbattle_arm9_lwork.sinf
DEBUG | Binary.m:724 | currently cracking 32bit portion
DEBUG | Binary.m:1091 | Dumping 32bit segment..
DEBUG | Binary.m:1119 | 32bit dumping: offset 16384
dumping binary: analyzing load commands
DEBUG | Binary.m:1149 | found segment
DEBUG | Binary.m:1149 | found segment
DEBUG | Binary.m:1149 | found segment
DEBUG | Binary.m:1149 | found segment
DEBUG | Binary.m:1130 | found encryption info
DEBUG | Binary.m:1135 | found code signature
dumping binary: obtaining ptrace handle
dumping binary: forking to begin tracing
dumping binary: successfully forked
dumping binary: obtaining mach port
dumping binary: preparing code resign
dumping binary: preparing to dump
dumping binary: ASLR enabled, identifying dump location dynamically
DEBUG | Binary.m:1291 | 32-bit Region Size: 16384 35913728
DEBUG | Binary.m:1291 | 32-bit Region Size: 35913728 35913728
dumping binary: performing dump
dumping binary: patched cryptid
 [========================================================================================>] 100%
 dumping binary: writing new checksum
DEBUG | Binary.m:566 | currently cracking arch 0
DEBUG | Device.m:53 | Can't crack 64bit arch on 32bit device! skipping
DEBUG | Binary.m:607 | arch not compatible with device!
DEBUG | Binary.m:666 | only one architecture left!? strip
DEBUG | Cracker.m:236 | crack operation ok!
packaging: waiting for zip thread
DEBUG | Cracker.m:238 | -----End Crack Op------
DEBUG | Cracker.m:280 | zip original ok
DEBUG | Cracker.m:282 | ------End Zip Op------
DEBUG | Cracker.m:287 | ------Zip Cracked Op------
packaging: compressing IPA
DEBUG | Cracker.m:352 | old metadata /var/mobile/Containers/Bundle/Application/C1829FD3-15A4-4DCD-A398-3CEBF3963DAA/iTunesMetadata.plist /tmp/clutch_3PrQxBcr/iTunesMetadata.plist
packaging: censoring iTunesMetadata
DEBUG | Cracker.m:357 | Generating fake iTunesMetadata
DEBUG | Cracker.m:435 | generate metdata /var/mobile/Containers/Bundle/Application/C1829FD3-15A4-4DCD-A398-3CEBF3963DAA/iTunesMetadata.plist, /tmp/clutch_3PrQxBcr/iTunesMetadata.plist
DEBUG | Cracker.m:387 | Copying iTunesArtwork
DEBUG | Cracker.m:388 | copy from /var/mobile/Containers/Bundle/Application/C1829FD3-15A4-4DCD-A398-3CEBF3963DAA/iTunesArtwork, to /tmp/clutch_3PrQxBcr/iTunesArtwork
DEBUG | Cracker.m:295 | package IPA ok
DEBUG | izip.m:182 | working dir /tmp/clutch_3PrQxBcr
DEBUG | Cracker.m:299 | zip cracked ok
packaging: compression level 4294967295
DEBUG | Cracker.m:317 | ------End Zip Crack Op------
DEBUG | Cracker.m:332 | ------End Execute Crack------
DEBUG | ApplicationLister.m:336 | cracked app ok
DEBUG | ApplicationLister.m:337 | this crack lol 99500
DEBUG | Cracker.m:336 | Saved cracked app info!
        /User/Documents/Cracked/Champions-v99500-Miseaujeu-(Clutch-1.4.7).ipa
elapsed time: 152.32s

Applications cracked:

marvelbattle

Total success: 1   Total failed: 0

It appears to work including LIPO of source binary as well as identifying ( and removing? ) ASLR: "dumping binary: ASLR enabled, identifying dump location dynamically"

 

However when I test if the file still contains ASLR ( per the instruction from Alcatraz - http://iosgods.com/topic/11639-disable-aslr-on-ios-8384/ )

cycript -p PROCESS
x = dlsym(RTLD_DEFAULT,"_dyld_get_image_vmaddr_slide")
get_aslr_slid = @encode(uint(int)) (x)
get_aslr_slide(0)

this returns a value other than 0  ... which indicates the binary still is using ASLR.   When I hexedit the binary and change the 21 to 01, ( or 00, or 20 ) the app crashes -- even after setting owner and permissions.

 

Debugging with GDB in the Win7 desktop no longer provides a view of functions called and backtrace -- instead lots of "bfd_mach_o_scan: unknown architecture 0x100000c/0x0" and <redacted> functions

/ root# gdb
warning: unrecognized host cpusubtype 11, defaulting to host==armv7.
GNU gdb 6.3.50-20050815 (Apple version gdb-1708 + reverse.put.as patches v0.4) (Mon Apr 16 00:53:47 UTC 2012)
Copyright 2004 Free Software Foundation, Inc.
GDB is free software, covered by the GNU General Public License, and you are
welcome to change it and/or distribute copies of it under certain conditions.
Type "show copying" to see the conditions.
There is absolutely no warranty for GDB.  Type "show warranty" for details.
This GDB was configured as "arm-apple-darwin".
(gdb) att marv
Attaching to process 1809.
Reading symbols for shared libraries . done
unable to read unknown load command 0x80000028
bfd_mach_o_scan: unknown architecture 0x100000c/0x0
unable to read unknown load command 0x80000028
bfd_mach_o_scan: unknown architecture 0x100000c/0x0
bfd_mach_o_scan: unknown architecture 0x100000c/0x0
Reading symbols for shared libraries ................................................................................................................................................................................................................................................................................................. done
unable to read unknown load command 0x80000028
bfd_mach_o_scan: unknown architecture 0x100000c/0x0
unable to read unknown load command 0x80000028
bfd_mach_o_scan: unknown architecture 0x100000c/0x0
bfd_mach_o_scan: unknown architecture 0x100000c/0x0
Reading symbols for shared libraries + done
Reading symbols for shared libraries . done
Reading symbols for shared libraries . done
Reading symbols for shared libraries . done
Reading symbols for shared libraries . done
Reading symbols for shared libraries . done
0x24f1c04e in <redacted> ()
(gdb) bt 5
#0  0x24f1c04e in <redacted> ()
#1  0x24f197ba in <redacted> ()
(gdb)

I've attempted the crack using rasticrac ( v3.2.9... NOTE: no perfect support for this iOS yet! ) with the same results.

 

Will someone please attempt to crack using Clutch or rasticrac and let me know if you're able to defeat the ASLR and debug with GDB ?

 

-Miseaujeu

Posted

Yeah, all you have to do is get rmaslrgui and specify the path to the binary you want the aslr removed from, sign it, set permissions, then replace the original binary with that :)

Posted

You can't debug on 8.4. It is broken and that game is hard to hack. :p

You can O.o

Thes game need hack

Yes but this is a help/support topic so those comments aren't needed here

Posted

@Shmoo -- I've not had luck with that method for this particular binary.
 

1. Take source binary ( marvelbattle  ~86mb )

1_zpsxwesozww.jpg

 

2. Run Remove ASLR GUI

2_zpszvqw0lr0.jpg

 

 

3. Sign with ldid -s

3_zpsdgdju0sg.jpg

 

 

4. Set Permissions in iFile

4_zpsshyhikv2.jpg

 

 

5. Run App  -- Success!   But it still hasn't been cracked with Clutch or rc.sh ( rasticrac )

 

6. Run Clutch and it still shows ASLR as being present

5_zpsce30aec8.jpg

 

7. Replace source binary with much smaller Clutch-ed binary

6_zpsi5k3mggt.jpg

 

8. Run App -- Success!  Buuut GDB debugging is still a mess.  

 

9. cycrypt check also fails =( :

7_zpsciemz0lv.jpg

 

Am I doing something wrong ?

 

-M

Posted

@Shmoo -- I've not had luck with that method for this particular binary.

 

1. Take source binary ( marvelbattle  ~86mb )

1_zpsxwesozww.jpg

 

2. Run Remove ASLR GUI

2_zpszvqw0lr0.jpg

 

 

3. Sign with ldid -s

3_zpsdgdju0sg.jpg

 

 

4. Set Permissions in iFile

4_zpsshyhikv2.jpg

 

 

5. Run App  -- Success!   But it still hasn't been cracked with Clutch or rc.sh ( rasticrac )

 

6. Run Clutch and it still shows ASLR as being present

5_zpsce30aec8.jpg

 

7. Replace source binary with much smaller Clutch-ed binary

6_zpsi5k3mggt.jpg

 

8. Run App -- Success!  Buuut GDB debugging is still a mess.  

 

9. cycrypt check also fails =( :

7_zpsciemz0lv.jpg

 

Am I doing something wrong ?

 

-M

You have to crack the game then remove ASLR with rmaslrgui :)

Posted

@DiDA I really like the mikeyb method you linked -- but I'm not sure I'm using it correctly.

 

For Gdb Users (Like @shmoo :p)

 

.Open your binary in IDA and select the architecture you are going to be hacking.

.Once it has loaded, go to the very beginning of the file. You should see something like this:

HEADER:000XXXXX. this will be your ASLR bias

.There are other ways to get the header offset, like using otool, but I prefer using IDA.

8_zpslcoszy7b.jpg

so ... 0x4000

 

.Start your app and connect to it with gdb 

.Next, type in the command “info address _mh_execute_header”.  gdb should print an address to you.

9_zpsckpwqtee.jpg 

so ... 0xb2000

 

.Subtract the value from IDA from value you got from gdb and this is your ASLR bias.

0xb2000 - 0x4000 = 0xAE000

 

.From now on, subtract your ASLR bias from any offset you get from watchpoints, breakpoints etc. to get the correct offset for IDA or add your bias to an address from IDA before using it in GDB.

 

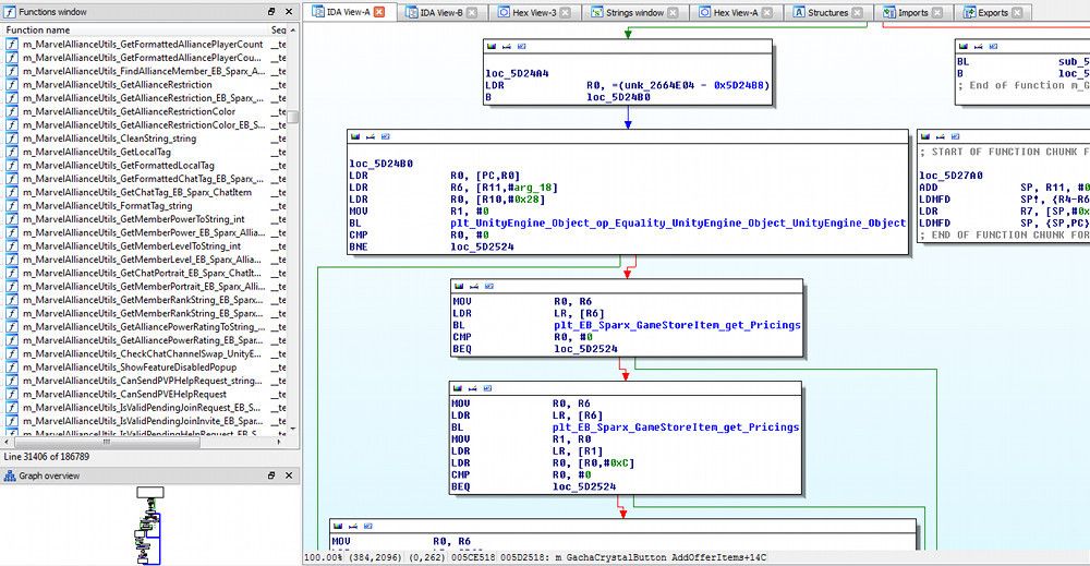
In previous versions of the game the IDA disassembly provided function names and structure:

10_zpsli5n6peh.jpg

 

 

since v5.1.0 it's a Sub_x setup with some STRING information

11_zpsdbunsudv.jpg

 

-- I'll try to see if we can get it to break with starting a quest ... perhaps this string can help us?  @ 0x11382E2 ( from IDA )

"to get the correct offset for IDA or add your bias to an address from IDA before using it in GDB."

So, 0x11382E2 + 0xAE000 = 0x11E62E2

12_zpswkocj4tf.jpg

Now I've started and stopped many quests.   Tried various different versions and instances of quests that they provide and each time I "BEGIN" a quest .... nothing happens.  No breakpoint ... nothing.

It could just be the wrong offset ... but am I doing the right things ?   Should this work if 0x11382E2 in IDA is what I'm looking for ?

 

-M

Create an account or sign in to comment

You need to be a member in order to leave a comment

Create an account

Sign up for a new account in our community. It's easy!

Register a new account

Sign in

Already have an account? Sign in here.

Sign In Now
  • Our picks

    • Hoosegow: Prison Boss +2 Jailed Cheats [ Unlimited Coins ]
      Modded/Hacked App: Hoosegow: Prison Boss By D.DREAM GAMES LLC
      Bundle ID: com.ddreamgames.hoosegow.boss
      App Store Link: https://apps.apple.com/us/app/hoosegow-prison-boss/id6743694417?uo=4

       

      🤩 Hack Features

      - Unlimited Coins -> Earn or spend some.
      - Unlimited Karma -> Earn or spend some.
        • Like
      • 0 replies
    • (Raising a Berserke) 버서커 키우기 +3 Cheats
      Modded/Hacked App: 버서커 키우기 By A1GAMES Co,. Ltd.
      Bundle ID: com.a1gamesstudio.berserker
      App Store Link: https://apps.apple.com/kr/app/%EB%B2%84%EC%84%9C%EC%BB%A4-%ED%82%A4%EC%9A%B0%EA%B8%B0/id6746774731?uo=4

       

      📌 Mod Requirements

      - Jailbroken iPhone or iPad.
      - iGameGod / Filza / iMazing.
      - Cydia Substrate, ElleKit, Substitute or libhooker depending on your jailbreak (from Sileo, Cydia or Zebra).

       

      🤩 Hack Features

      - Damage Multiplier
      - Defense Multiplier
      - Reward Multiplier

       

      ⬇️ iOS Hack Download Link


      Hidden Content

      Download Hack







       

      📖 iOS Installation Instructions

      STEP 1: Download the .deb hack file from the link above. Use Safari, Google Chrome or other iOS browsers to download.
      STEP 2: Once the file has downloaded, tap on it and then you will be prompted on whether you want to open the deb with iGameGod or copy it to Filza.
      STEP 3: If needed, tap on the downloaded file again, then select ‘Normal Install’ from the options on your screen.
      STEP 4: Let iGameGod/Filza finish the cheat installation. If it doesn’t install successfully, see the note below.
      STEP 5: Open the game, log in to your iOSGods account when asked, then toggle on the features you want and enjoy!

       

      NOTE: If you have any questions or problems, read our Jailbreak iOS Hack Troubleshooting & Frequently Asked Questions & Answers topic. If you still haven't found a solution, post your issue below and we'll do our best to help! If the hack does work for you, please post your feedback below and help out other fellow members that are encountering issues.

       

      🙌 Credits

      - AlyssaX64

       

      📷 Cheat Video/Screenshots

      N/A

       

      More iOS App Hacks
      If you’re looking for Non-Jailbroken & No Jailbreak required iOS IPA hacks, visit the iOS Game Cheats & Hacks or the iOSGods App for a variety of modded games and apps for non-jailbroken iOS devices.

      Modded Android APKs
      Need modded apps or games for Android? Check out the latest custom APK mods, cheats & more in our Android Section.
      • 0 replies
    • (Raising a Berserke) 버서커 키우기 +3 Jailed Cheats
      Modded/Hacked App: 버서커 키우기 By A1GAMES Co,. Ltd.
      Bundle ID: com.a1gamesstudio.berserker
      App Store Link: https://apps.apple.com/kr/app/%EB%B2%84%EC%84%9C%EC%BB%A4-%ED%82%A4%EC%9A%B0%EA%B8%B0/id6746774731?uo=4

       

      📌 Mod Requirements

      - Non-Jailbroken/Jailed or Jailbroken iPhone or iPad.
      - Sideloadly or alternatives.
      - Computer running Windows/macOS/Linux with iTunes installed.

       

      🤩 Hack Features

      - Damage Multiplier
      - Defense Multiplier
      - Reward Multiplier

       

      ⬇️ iOS Hack Download IPA Link


      Hidden Content

      Download via the iOSGods App







       

      📖 PC Installation Instructions

      STEP 1: Download the pre-hacked .IPA file from the link above to your computer. To download from the iOSGods App, see our iOSGods App IPA Download Tutorial which includes a video example.
      STEP 2: Download Sideloadly and install it on your Windows or Mac.
      STEP 3: Open Sideloadly on your computer, connect your iOS device, and wait until your device name appears in Sideloadly.
      STEP 4: Once your iDevice is recognized, drag the modded .IPA file you downloaded and drop it into the Sideloadly application.
      STEP 5: Enter your Apple Account email, then press “Start.” You’ll then be asked to enter your password. Go ahead and provide the required information.
      STEP 6: Wait for Sideloadly to finish sideloading/installing the hacked IPA. If there are issues during installation, please read the note below.
      STEP 7: Once the installation is complete and you see the app on your Home Screen, you will need to go to Settings -> General -> Profiles / VPN & Device Management. Once there, tap on the email you entered from step 6, and then tap on 'Trust [email protected]'.
      STEP 8: Now go to your Home Screen and open the newly installed app and everything should work fine. You may need to follow further per app instructions inside the hack's popup in-game.

      NOTE: iOS/iPadOS 16 and later, you must enable Developer Mode. For free Apple Developer accounts, you will need to repeat this process every 7 days. If you have any questions or problems, read our Sideloadly FAQ section of the topic and if you don't find a solution, please post your issue below and we'll do our best to help! If the hack does work for you, post your feedback below and help out other fellow members that are encountering issues.

       

      🙌 Credits

      - AlyssaX64

       

      📷 Cheat Video/Screenshots

      N/A
        • Like
      • 2 replies
    • Beast Heroes: Fantasy Idle RPG +3 Cheats
      Modded/Hacked App: Beast Heroes: Fantasy Idle RPG By Wolf Inc
      Bundle ID: com.wolf.piggy
      App Store Link: https://apps.apple.com/us/app/beast-heroes-fantasy-idle-rpg/id6747914078?uo=4

       

      📌 Mod Requirements

      - Jailbroken iPhone or iPad.
      - iGameGod / Filza / iMazing.
      - Cydia Substrate, ElleKit, Substitute or libhooker depending on your jailbreak (from Sileo, Cydia or Zebra).

       

      🤩 Hack Features

      - Damage Multiplier
      - Defense Multiplier
      - No ADS

       

      ⬇️ iOS Hack Download Link


      Hidden Content

      Download Hack







       

      📖 iOS Installation Instructions

      STEP 1: Download the .deb hack file from the link above. Use Safari, Google Chrome or other iOS browsers to download.
      STEP 2: Once the file has downloaded, tap on it and then you will be prompted on whether you want to open the deb with iGameGod or copy it to Filza.
      STEP 3: If needed, tap on the downloaded file again, then select ‘Normal Install’ from the options on your screen.
      STEP 4: Let iGameGod/Filza finish the cheat installation. If it doesn’t install successfully, see the note below.
      STEP 5: Open the game, log in to your iOSGods account when asked, then toggle on the features you want and enjoy!

       

      NOTE: If you have any questions or problems, read our Jailbreak iOS Hack Troubleshooting & Frequently Asked Questions & Answers topic. If you still haven't found a solution, post your issue below and we'll do our best to help! If the hack does work for you, please post your feedback below and help out other fellow members that are encountering issues.

       

      🙌 Credits

      - AlyssaX64

       

      📷 Cheat Video/Screenshots

      N/A

       

      More iOS App Hacks
      If you’re looking for Non-Jailbroken & No Jailbreak required iOS IPA hacks, visit the iOS Game Cheats & Hacks or the iOSGods App for a variety of modded games and apps for non-jailbroken iOS devices.

      Modded Android APKs
      Need modded apps or games for Android? Check out the latest custom APK mods, cheats & more in our Android Section.
        • Winner
      • 4 replies
    • Beast Heroes: Fantasy Idle RPG +3 Jailed Cheats
      Modded/Hacked App: Beast Heroes: Fantasy Idle RPG By Wolf Inc
      Bundle ID: com.wolf.piggy
      App Store Link: https://apps.apple.com/us/app/beast-heroes-fantasy-idle-rpg/id6747914078?uo=4

       

      📌 Mod Requirements

      - Non-Jailbroken/Jailed or Jailbroken iPhone or iPad.
      - Sideloadly or alternatives.
      - Computer running Windows/macOS/Linux with iTunes installed.

       

      🤩 Hack Features

      - Damage Multiplier
      - Defense Multiplier
      - No ADS

       

      ⬇️ iOS Hack Download IPA Link


      Hidden Content

      Download via the iOSGods App







       

      📖 PC Installation Instructions

      STEP 1: Download the pre-hacked .IPA file from the link above to your computer. To download from the iOSGods App, see our iOSGods App IPA Download Tutorial which includes a video example.
      STEP 2: Download Sideloadly and install it on your Windows or Mac.
      STEP 3: Open Sideloadly on your computer, connect your iOS device, and wait until your device name appears in Sideloadly.
      STEP 4: Once your iDevice is recognized, drag the modded .IPA file you downloaded and drop it into the Sideloadly application.
      STEP 5: Enter your Apple Account email, then press “Start.” You’ll then be asked to enter your password. Go ahead and provide the required information.
      STEP 6: Wait for Sideloadly to finish sideloading/installing the hacked IPA. If there are issues during installation, please read the note below.
      STEP 7: Once the installation is complete and you see the app on your Home Screen, you will need to go to Settings -> General -> Profiles / VPN & Device Management. Once there, tap on the email you entered from step 6, and then tap on 'Trust [email protected]'.
      STEP 8: Now go to your Home Screen and open the newly installed app and everything should work fine. You may need to follow further per app instructions inside the hack's popup in-game.

      NOTE: iOS/iPadOS 16 and later, you must enable Developer Mode. For free Apple Developer accounts, you will need to repeat this process every 7 days. If you have any questions or problems, read our Sideloadly FAQ section of the topic and if you don't find a solution, please post your issue below and we'll do our best to help! If the hack does work for you, post your feedback below and help out other fellow members that are encountering issues.

       

      🙌 Credits

      - AlyssaX64

       

      📷 Cheat Video/Screenshots

      N/A
        • Winner
        • Like
      • 4 replies
    • (Raising Murim Legend: Idle RPG) 무림전설키우기 : 방치형 RPG +4 Jailed Cheats
      Modded/Hacked App: 무림전설키우기 : 방치형 RPG By hyeyoung moon
      Bundle ID: com.goongdoong.ssaulabi
      App Store Link: https://apps.apple.com/kr/app/%EB%AC%B4%EB%A6%BC%EC%A0%84%EC%84%A4%ED%82%A4%EC%9A%B0%EA%B8%B0-%EB%B0%A9%EC%B9%98%ED%98%95-rpg/id6747133211?uo=4

       

      📌 Mod Requirements

      - Non-Jailbroken/Jailed or Jailbroken iPhone or iPad.
      - Sideloadly or alternatives.
      - Computer running Windows/macOS/Linux with iTunes installed.

       

      🤩 Hack Features

      - Damage Multiplier
      - Defense Multiplier
      - Loot Multiplier
      - Currency Increase On Spend

       

      ⬇️ iOS Hack Download IPA Link


      Hidden Content

      Download via the iOSGods App







       

      📖 PC Installation Instructions

      STEP 1: Download the pre-hacked .IPA file from the link above to your computer. To download from the iOSGods App, see our iOSGods App IPA Download Tutorial which includes a video example.
      STEP 2: Download Sideloadly and install it on your Windows or Mac.
      STEP 3: Open Sideloadly on your computer, connect your iOS device, and wait until your device name appears in Sideloadly.
      STEP 4: Once your iDevice is recognized, drag the modded .IPA file you downloaded and drop it into the Sideloadly application.
      STEP 5: Enter your Apple Account email, then press “Start.” You’ll then be asked to enter your password. Go ahead and provide the required information.
      STEP 6: Wait for Sideloadly to finish sideloading/installing the hacked IPA. If there are issues during installation, please read the note below.
      STEP 7: Once the installation is complete and you see the app on your Home Screen, you will need to go to Settings -> General -> Profiles / VPN & Device Management. Once there, tap on the email you entered from step 6, and then tap on 'Trust [email protected]'.
      STEP 8: Now go to your Home Screen and open the newly installed app and everything should work fine. You may need to follow further per app instructions inside the hack's popup in-game.

      NOTE: iOS/iPadOS 16 and later, you must enable Developer Mode. For free Apple Developer accounts, you will need to repeat this process every 7 days. If you have any questions or problems, read our Sideloadly FAQ section of the topic and if you don't find a solution, please post your issue below and we'll do our best to help! If the hack does work for you, post your feedback below and help out other fellow members that are encountering issues.

       

      🙌 Credits

      - AlyssaX64

       

      📷 Cheat Video/Screenshots

      N/A
        • Like
      • 3 replies
    • Fortias Saga: Idle RPG +5 Jailed Cheats
      Modded/Hacked App: Fortias Saga: Action Adventure By ONDI TECHNOLOGY JOINT STOCK COMPANY
      Bundle ID: com.ondi.fortias.saga
      iTunes Store Link: https://apps.apple.com/us/app/fortias-saga-action-adventure/id6475805032?uo=4


      Mod Requirements:
      - Non-Jailbroken/Jailed or Jailbroken iPhone/iPad/iPod Touch.
      - Sideloadly / Cydia Impactor or alternatives.
      - A Computer Running Windows/macOS/Linux with iTunes installed.


      Hack Features:
      - Damage Multiplier
      - Defense Multiplier
      - Shards & Items Multiplier*
      - Freeze Resources
      - No Ads

      *Turn Off When You Get Enough So It Don't Go Negative


      Jailbreak required hack(s): 


      iOS Hack Download IPA Link:

      Hidden Content

      Download via the iOSGods App








      PC Installation Instructions:
      STEP 1: If necessary, uninstall the app if you have it installed on your iDevice. Some hacked IPAs will install as a duplicate app. Make sure to back it up so you don't lose your progress.
      STEP 2: Download the pre-hacked .IPA file from the link above to your computer. To download from the iOSGods App, see this tutorial topic.
      STEP 3: Download Sideloadly and install it on your PC.
      STEP 4: Open/Run Sideloadly on your computer, connect your iOS Device, and wait until your device name shows up.
      STEP 5: Once your iDevice appears, drag the modded .IPA file you downloaded and drop it inside the Sideloadly application.
      STEP 6: You will now have to enter your iTunes/Apple ID email login, press "Start" & then you will be asked to enter your password. Go ahead and enter the required information.
      STEP 7: Wait for Sideloadly to finish sideloading/installing the hacked IPA. If there are issues during installation, please read the note below.
      STEP 8: Once the installation is complete and you see the app on your Home Screen, you will need to go to Settings -> General -> Profiles/VPN & Device Management. Once there, tap on the email you entered from step 6, and then tap on 'Trust [email protected]'.
      STEP 9: Now go to your Home Screen and open the newly installed app and everything should work fine. You may need to follow further per app instructions inside the hack's popup in-game.

      NOTE: iOS/iPadOS 16 and later, you must enable Developer Mode. For free Apple Developer accounts, you will need to repeat this process every 7 days. Jailbroken iDevices can also use Sideloadly/Filza/IPA Installer to normally install the IPA with AppSync. If you have any questions or problems, read our Sideloadly FAQ section of the topic and if you don't find a solution, please post your issue down below and we'll do our best to help! If the hack does work for you, post your feedback below and help out other fellow members that are encountering issues.


      Credits:
      - AlyssaX64


      Cheat Video/Screenshots:

      N/A
        • Informative
        • Agree
        • Haha
        • Thanks
        • Winner
        • Like
      • 273 replies
    • FAIRY TAIL Wizard Chronicle +2 Jailed Cheats
      Modded/Hacked App: FAIRY TAIL Wizard Chronicle By GOODROID,Inc.
      Bundle ID: jp.co.goodroid.fairy
      App Store Link: https://apps.apple.com/us/app/fairy-tail-wizard-chronicle/id6746717958?uo=4

       

      📌 Mod Requirements

      - Non-Jailbroken/Jailed or Jailbroken iPhone or iPad.
      - Sideloadly or alternatives.
      - Computer running Windows/macOS/Linux with iTunes installed.

       

      🤩 Hack Features

      - Damage Multiplier
      - Defense Multiplier

       

      ⬇️ iOS Hack Download IPA Link


      Hidden Content

      Download via the iOSGods App







       

      📖 PC Installation Instructions

      STEP 1: Download the pre-hacked .IPA file from the link above to your computer. To download from the iOSGods App, see our iOSGods App IPA Download Tutorial which includes a video example.
      STEP 2: Download Sideloadly and install it on your Windows or Mac.
      STEP 3: Open Sideloadly on your computer, connect your iOS device, and wait until your device name appears in Sideloadly.
      STEP 4: Once your iDevice is recognized, drag the modded .IPA file you downloaded and drop it into the Sideloadly application.
      STEP 5: Enter your Apple Account email, then press “Start.” You’ll then be asked to enter your password. Go ahead and provide the required information.
      STEP 6: Wait for Sideloadly to finish sideloading/installing the hacked IPA. If there are issues during installation, please read the note below.
      STEP 7: Once the installation is complete and you see the app on your Home Screen, you will need to go to Settings -> General -> Profiles / VPN & Device Management. Once there, tap on the email you entered from step 6, and then tap on 'Trust [email protected]'.
      STEP 8: Now go to your Home Screen and open the newly installed app and everything should work fine. You may need to follow further per app instructions inside the hack's popup in-game.

      NOTE: iOS/iPadOS 16 and later, you must enable Developer Mode. For free Apple Developer accounts, you will need to repeat this process every 7 days. If you have any questions or problems, read our Sideloadly FAQ section of the topic and if you don't find a solution, please post your issue below and we'll do our best to help! If the hack does work for you, post your feedback below and help out other fellow members that are encountering issues.

       

      🙌 Credits

      - AlyssaX64

       

      📷 Cheat Video/Screenshots

      N/A
        • Winner
        • Like
      • 17 replies
    • Stone Island : Simulator +3 Jailed Cheats
      Modded/Hacked App: Stone Island : Simulator By Game Duo Co.,Ltd.
      Bundle ID: net.gameduo.bbc
      App Store Link: https://apps.apple.com/ph/app/stone-island-simulator/id6745582536?uo=4

       

       

      📌 Mod Requirements

      - Non-Jailbroken/Jailed or Jailbroken iPhone or iPad.
      - Sideloadly or alternatives.
      - Computer running Windows/macOS/Linux with iTunes installed.

       

      🤩 Hack Features

      - Damage Multiplier
      - Defense Multiplier
      - Freeze Currencies

       

      ⬇️ iOS Hack Download IPA Link


      Hidden Content

      Download via the iOSGods App







       

      📖 PC Installation Instructions

      STEP 1: Download the pre-hacked .IPA file from the link above to your computer. To download from the iOSGods App, see our iOSGods App IPA Download Tutorial which includes a video example.
      STEP 2: Download Sideloadly and install it on your Windows or Mac.
      STEP 3: Open Sideloadly on your computer, connect your iOS device, and wait until your device name appears in Sideloadly.
      STEP 4: Once your iDevice is recognized, drag the modded .IPA file you downloaded and drop it into the Sideloadly application.
      STEP 5: Enter your Apple Account email, then press “Start.” You’ll then be asked to enter your password. Go ahead and provide the required information.
      STEP 6: Wait for Sideloadly to finish sideloading/installing the hacked IPA. If there are issues during installation, please read the note below.
      STEP 7: Once the installation is complete and you see the app on your Home Screen, you will need to go to Settings -> General -> Profiles / VPN & Device Management. Once there, tap on the email you entered from step 6, and then tap on 'Trust [email protected]'.
      STEP 8: Now go to your Home Screen and open the newly installed app and everything should work fine. You may need to follow further per app instructions inside the hack's popup in-game.

      NOTE: iOS/iPadOS 16 and later, you must enable Developer Mode. For free Apple Developer accounts, you will need to repeat this process every 7 days. If you have any questions or problems, read our Sideloadly FAQ section of the topic and if you don't find a solution, please post your issue below and we'll do our best to help! If the hack does work for you, post your feedback below and help out other fellow members that are encountering issues.

       

      🙌 Credits

      - AlyssaX64

       

      📷 Cheat Video/Screenshots

      N/A
        • Informative
        • Agree
        • Thanks
        • Like
      • 10 replies
    • West Game II +2 Jailed Cheats
      Modded/Hacked App: West Game II By LEXIANGCO.,LIMITED
      Bundle ID: leyi.westgamepro
      App Store Link: https://apps.apple.com/us/app/west-game-ii/id6751625353?uo=4

       

       

      📌 Mod Requirements

      - Non-Jailbroken/Jailed or Jailbroken iPhone or iPad.
      - Sideloadly or alternatives.
      - Computer running Windows/macOS/Linux with iTunes installed.

       

      🤩 Hack Features

      - Damage Multiplier
      - Defense Multiplier

       

      ⬇️ iOS Hack Download IPA Link


      Hidden Content

      Download via the iOSGods App







       

      📖 PC Installation Instructions

      STEP 1: Download the pre-hacked .IPA file from the link above to your computer. To download from the iOSGods App, see our iOSGods App IPA Download Tutorial which includes a video example.
      STEP 2: Download Sideloadly and install it on your Windows or Mac.
      STEP 3: Open Sideloadly on your computer, connect your iOS device, and wait until your device name appears in Sideloadly.
      STEP 4: Once your iDevice is recognized, drag the modded .IPA file you downloaded and drop it into the Sideloadly application.
      STEP 5: Enter your Apple Account email, then press “Start.” You’ll then be asked to enter your password. Go ahead and provide the required information.
      STEP 6: Wait for Sideloadly to finish sideloading/installing the hacked IPA. If there are issues during installation, please read the note below.
      STEP 7: Once the installation is complete and you see the app on your Home Screen, you will need to go to Settings -> General -> Profiles / VPN & Device Management. Once there, tap on the email you entered from step 6, and then tap on 'Trust [email protected]'.
      STEP 8: Now go to your Home Screen and open the newly installed app and everything should work fine. You may need to follow further per app instructions inside the hack's popup in-game.

      NOTE: iOS/iPadOS 16 and later, you must enable Developer Mode. For free Apple Developer accounts, you will need to repeat this process every 7 days. If you have any questions or problems, read our Sideloadly FAQ section of the topic and if you don't find a solution, please post your issue below and we'll do our best to help! If the hack does work for you, post your feedback below and help out other fellow members that are encountering issues.

       

      🙌 Credits

      - AlyssaX64

       

      📷 Cheat Video/Screenshots

      N/A
        • Informative
        • Agree
        • Thanks
        • Winner
        • Like
      • 50 replies
    • Heroll : Roguelike RPG +6 Jailed Cheats
      Modded/Hacked App: Heroll : Roguelike RPG By Crater Co., Ltd.
      Bundle ID: com.percent.ios.rollinghero
      iTunes Store Link: https://apps.apple.com/us/app/heroll-roguelike-rpg/id6737821799?uo=4

       

       

      📌 Mod Requirements

      - Non-Jailbroken/Jailed or Jailbroken iPhone or iPad.
      - Sideloadly or alternatives.
      - Computer running Windows/macOS/Linux with iTunes installed.

       

      🤩 Hack Features

      - Damage Multiplier
      - Defense Multiplier
      - Currencies Multiplier → Disable When Do Spending
      - No ADS
      - VIP Unlocked
      - Speed Unlocked

       

      ⬇️ iOS Hack Download IPA Link


      Hidden Content

      Download via the iOSGods App







       

      📖 PC Installation Instructions

      STEP 1: Download the pre-hacked .IPA file from the link above to your computer. To download from the iOSGods App, see our iOSGods App IPA Download Tutorial which includes a video example.
      STEP 2: Download Sideloadly and install it on your Windows or Mac.
      STEP 3: Open Sideloadly on your computer, connect your iOS device, and wait until your device name appears in Sideloadly.
      STEP 4: Once your iDevice is recognized, drag the modded .IPA file you downloaded and drop it into the Sideloadly application.
      STEP 5: Enter your Apple Account email when prompted, then press “Start.” You’ll then be asked to enter your password. Go ahead and provide the required information.
      STEP 6: Wait for Sideloadly to finish sideloading/installing the hacked IPA. If there are issues during installation, please read the note below.
      STEP 7: Once the installation is complete and you see the app on your Home Screen, you will need to go to Settings -> General -> Profiles / VPN & Device Management. Once there, tap on the email you entered from step 6, and then tap on 'Trust [email protected]'.
      STEP 8: Now go to your Home Screen and open the newly installed app and everything should work fine. You may need to follow further per app instructions inside the hack's popup in-game.

      NOTE: iOS/iPadOS 16 and later, you must enable Developer Mode. For free Apple Developer accounts, you will need to repeat this process every 7 days. If you have any questions or problems, read our Sideloadly FAQ section of the topic and if you don't find a solution, please post your issue below and we'll do our best to help! If the hack does work for you, post your feedback below and help out other fellow members that are encountering issues.

       

      🙌 Credits

      - AlyssaX64

       

      📷 Cheat Video/Screenshots

      N/A
        • Informative
        • Agree
        • Haha
        • Thanks
        • Winner
        • Like
      • 136 replies
    • DEAD TARGET: FPS Zombie Games v6.166.0 +5 Jailed Cheats
      Modded/Hacked App: DEAD TARGET: Zombie By Trung Nguyen
      Bundle ID: com.vng.g6.a.zombie
      iTunes Store Link: https://itunes.apple.com/us/app/dead-target-zombie/id901793885?mt=8&uo=4&at=1010lce4

      Hack Features:
      - Unlimited Gold
      - Unlimited Cash
      - Unlimited Grenades
      - Unlimited MedKits
      - Unlimited Ammo
      - High Accuracy
        • Informative
        • Agree
        • Haha
        • Thanks
        • Winner
        • Like
      • 203 replies
×
  • Create New...

Important Information

We would like to place cookies on your device to help make this website better. The website cannot give you the best user experience without cookies. You can accept or decline our cookies. You may also adjust your cookie settings. Privacy Policy - Guidelines